Transformers for 3D Object Detection in LiDAR Point Clouds

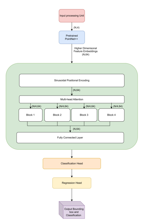
Overview: This project introduces a transformer-based 3D object detection framework for LiDAR point clouds, aimed at improving perception and navigation in autonomous vehicles. Unlike conventional CNN and PointNet-based models, our approach leverages self-attention mechanisms to effectively capture long-range dependencies and spatial correlations within sparse and irregular LiDAR data. A pretrained PointNet++ model is used for feature extraction, ensuring high-quality embeddings that are passed to transformer blocks for robust object detection.

GitHub Repository: View Source Code on GitHub

Key Features:

  • Transformer-Based Detection: Self-attention mechanisms enable superior global feature learning in LiDAR point clouds.
  • Pretrained PointNet++ for Feature Extraction: Eliminates the need for separate embedding network training.
  • Efficient Data Processing: LiDAR point cloud data is processed in chunks to handle large-scale inputs.
  • Custom Loss Function: Combines Smooth L1 Loss, IoU Loss, and Cross-Entropy Loss for precise object localization and classification.
  • Modular Network Design: Implemented multiple architectures, scaling from basic embeddings to complex transformer-based solutions.
  • Training on KITTI Dataset: Evaluated using Intersection over Union (IoU) and classification accuracy, achieving competitive results.

Results & Impact

Experiments demonstrated the effectiveness of transformers in capturing long-range dependencies for object detection in urban driving scenarios. The custom loss function improved object localization, and chunk-wise processing enhanced computational efficiency. Despite GPU constraints, the model showed promising results and outperformed traditional CNN-based approaches in feature alignment.

Technologies Used:

  • Deep Learning:PyTorch, Transformers, PointNet++
  • Optimization: AdamW, Custom Combined Loss (L1, IoU, Cross-Entropy), Open3D
  • Dataset: KITTI
  • Hardware: Lambda Labs cloud instances (GPU-based training)

This project contributes to advancing 3D object detection models for autonomous driving by leveraging transformers to enhance spatial reasoning in LiDAR data.

Project Report

Below is the full project report. You can view it directly here or download it.

Download Report